当前位置:首页 > 网站 > 软件应用
宝塔面板设置定制删除网站日志减轻服务器负担方法介绍 ... [更多详细]
发布日期:2024-09-06
宝塔快速修改SSH默认端口22教程 ... [更多详细]
发布日期:2024-09-06
宝塔Linux面板nginx环境实现http强制全站301跳转跳转https的方法总结 ... [更多详细]
发布日期:2024-09-06
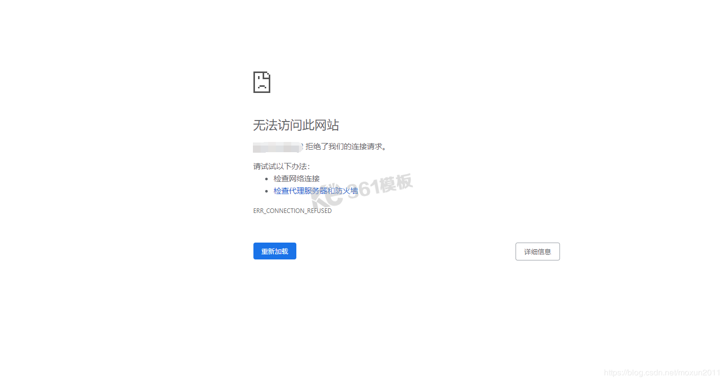
宝塔控制面板无法访问 宝塔控制面板打开管理页面出错 ... [更多详细]
发布日期:2024-09-06
宝塔(bt.cn)面板创建网站后登陆页面提示session_start错误 ... [更多详细]
发布日期:2024-09-06
宝塔面板计划任务定时安全重启Linux服务器实例操作 ... [更多详细]
发布日期:2024-09-06
新人必看:如何安装宝塔面板 小白建站宝塔面板安装教程详细步骤 ... [更多详细]
发布日期:2024-09-06
宝塔linux面板apache网站访问报错503 Service Unavailable怎么解决 ... [更多详细]
发布日期:2024-09-06
宝塔(bt)windows面板apache开启Gzip压缩方法 ... [更多详细]
发布日期:2024-09-06
宝塔(bt.cn)一键SSL Let's Encrypt免费证书申请提示以下域名解析错误,或解析未生效解决方法 ... [更多详细]
发布日期:2024-09-06
宝塔面板+nginx带有.jpg .png .gif结尾就不走伪静态的解决办法 ... [更多详细]
发布日期:2024-09-06
宝塔(bt)面板如何设置404自定义页面 ... [更多详细]
发布日期:2024-09-06
宝塔面板如何关闭网站访问日志 ... [更多详细]
发布日期:2024-09-06
Linux宝塔面板CPU占满100%,负载100%网站缓慢解决方法 ... [更多详细]
发布日期:2024-09-06
宝塔linux主机面板查看网站日志记录及分析网站日志的方法 ... [更多详细]
发布日期:2024-09-06
宝塔面板LNMP(Nginx)环境设置ZBlog PHP伪静态方法 ... [更多详细]
发布日期:2024-09-06
宝塔面板如何有效的清除SSL证书以及缓存 ... [更多详细]
发布日期:2024-09-06
宝塔面板安装SSL证书后怎么关闭https强制跳转(http/https共存) ... [更多详细]
发布日期:2024-09-06
【整理】宝塔面板+云锁防护之nginx自编译web防护方法 ... [更多详细]
发布日期:2024-09-06
巧用宝塔面板定时任务备份网站、数据库等 ... [更多详细]
发布日期:2024-09-06
宝塔+apache如何实现网站全部域名http301跳转到https ... [更多详细]
发布日期:2024-09-06
宝塔面板新手安全设置 保护你的网站安全 ... [更多详细]
发布日期:2024-09-06
宝塔面板phpmyadmin导入MYSQL数据库限制大小修改办法 ... [更多详细]
发布日期:2024-09-06
宝塔面板转https(ssl)后设置301跳转将http跳转到https ... [更多详细]
发布日期:2024-09-06
阿里云ECS服务器怎么安装宝塔管理面板 ... [更多详细]
发布日期:2024-09-06