首页 > 系统 > Android > 正文

Android studio如何使用SVN进行版本控制

2019-11-08 00:04:42
字体:
来源:转载
供稿:网友
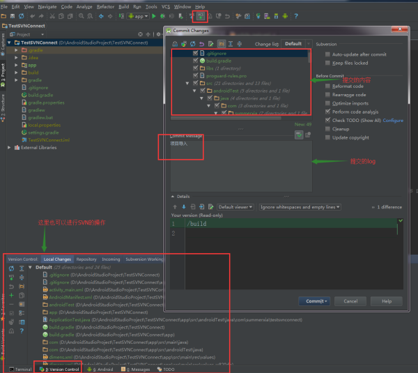
Eclipse通过SVN管理版本,直接添加插件就可以了,Android Studio 用SVN进行版本的上传和下载稍微复杂点,下面是安装,配置的一些步骤:一、SVN的安装,方法比较简单,下载TortoiseSVN-1.8.12.26645-x64-svn-1.8.14.msi,windows下安装直接点击下一步就好了,另外需要记得安装的目录在哪,方便android studio中进行配置;二、Android Studio配置SVNAndroid Studio关联配置SVN很简单,在Settings里面,找到Version Control->Subversion;在这个页面的控制面板中的General中将Use command line client打勾勾选上,然后浏览本地的SVN安装目录,选到"TortoiseSVN/bin/svn.exe"即可;在Use command line client下面还有一个Use system default Subversion configuration directory,默认是勾选上上的,这个是svn相关配置信息的路径,保留默认路径就行,如下图:三、Android Studio项目关联SVN资源库及添加忽略文件在Android Studio中新创建一个Android项目,成功后先添加要忽略的文件,在Android Studio中添加忽略文件同Eclipse有所不同,在Eclipse上可以随时添加忽略文件,但是在Android Studio中只有在未关联SVN之前添加忽略文件才有效,Android Studio添加忽略文件同样是在Settings->Version Control(跟版本控制有关的设置都在这个目录下)下的Ignored Files里,点击加号进行忽略文件的设置,Android Studio默认给出了三种忽略方式,供开发者进行选择:忽略指定的文件、忽略文件夹下所有文件和忽略符合匹配规则的文件;如下图:点击右侧的“+”进行添加,“-”删除;Android Studio创建的Android项目一般需要忽略.idea文件夹、.gradle文件夹、所有的build文件夹、所有的.iml文件及local.PRoperties文件,忽略完文件后,需要进行项目同SVN的关联,选择VCS->Import into Version Control->Share Project(Subversion);这里说明一点,在Import into Version Control下有Import into Subversion和Share Project(Subversion)两个选项:第一个是直接将项目导入到SVN服务器上,但是这样做本地的项目同SVN服务器没有建立起关联,在导入后项目所有的文件都会变成红色,而且在要提交到SVN服务器时会提示项目不是SVN下的工作副本;第二个是将Android Studio当前项目同SVN服务器关联起来,但是并没有将项目导入到SVN服务器上,需要在完成建立连接后再次提交项目到SVN服务器。两种方式都可以实现将本地代码提交到SVN服务器的功能,但是步骤有所不同,先来完成第二种方式的项目同SVN的关联及代码提交,第一种貌似不正规,之后再说;下图既是第二种方式将本地项目同SVN进行关联的:之后会弹出选择要分享的SVN地址及其他选项,如下图:在Define share target下选择第二个可以再trunk下创建你当前项目的文件夹,相应的第一个选项是直接将整个文件都放到trunk文件夹下,第三个在项目文件夹下有创建了一个trunk文件夹,因此建议使用第二中方式;选择完成后点击Share就可以了,会弹出让你选择SVN工作副本的格式化版本(jdk版本),如下图:建议选择1.8format,我之前选择了其他的试了一下,发现项目总会报出一下错误,原因暂时未发现,就先这样选择吧;点击OK等待一会就能创建本地项目同SVN服务器的关联了;成功后悔自动刷新本地的项目,待项目里的内容变成绿色的即表示已经成功了,如下图所示:到目前为止只是将项目同SVN服务器建立了联系,并没有将代码提交到SVN服务器上去;如何提交呢,其实很简单,只需点击SVN相关操作按钮里的commit就行了(上图SVN相关操作按钮左起第二个按钮);点击Commit后Android Studio会先对当前代码进代码分析,如果有错误或者警告会弹出如下的框,如果有错误冲突等需要解决后再提交,如果是警告可以忽略(同Eclipse相同);第一次将整个代码提交到SVN服务器时时间有可能很长,请耐心等待,之后再创建项目时就不会这么慢了。成功后我们就完成了新建项目同SVN的关联及导入项目到SVN服务器上了。关于第一种方式,在将本地代码导入到SVN服务器后将本地代码删除,然后从SVN服务器上将之前提交的代码更新下来,这样一来也可以同SVN建立关联正常进行开发;第一种方式和第二种方式的区别就在于:第一种是将代码先提交到SVN服务器上,然后再从SVN服务器上更新下来(本地项目同SVN服务器建立联系);第二种是先同SVN服务器监理联系,然后将代码提交到SVN服务器上去。建议使用第二种方式进行新项目的SVN关联。四、Android Studio SVN代码冲突的解决在使用SVN更新服务器上的代码时,有时会弹出代码冲突的对话框,问你是否进行合并,并提供了三种合并方案:accept yours(使用你的)、accept theirs(使用别人的)和merge(合并);前两个都是进行的覆盖操作,当你选择merge合并时,会弹出代码合并对照窗口,一共有三个屏,左右两侧时你和服务器不同的代码并高亮显示不同的部分,带有箭头和叉号,通过点击箭头将两边冲突的代码添加到中间的合并区域中去,点击叉号则辨识放弃那一段代码,待所有冲突处理完成后merge就成功了。五、从服务器检出代码和提交代码1、checkout from subversion2、项目检出以后open build.gradle 打开工程3、工程打开以后在顶部VCS 里面enable version control 选subversion提交到服务器VCS - import into subversion总结:以上是从知乎上搜索的文章,自己加以适当总结并进行操作:文章链接
发表评论 共有条评论
用户名: 密码:
验证码: 匿名发表