在前面几篇文章中,我们详细介绍了Android系统进程间通信机制Binder的原理,并且深入分析了系统提供的Binder运行库和驱动程序的源代码。细心的读者会发现,这几篇文章分析的Binder接口都是基于C/C++语言来实现的,但是我们在编写应用程序都是基于Java语言的,那么,我们如何使用Java语言来使用系统的Binder机制来进行进程间通信呢?这就是本文要介绍的Android系统应用程序框架层的用Java语言来实现的Binder接口了。
熟悉Android系统的读者,应该能想到应用程序框架中的基于Java语言的Binder接口是通过JNI来调用基于C/C++语言的Binder运行库来为Java应用程序提供进程间通信服务的了。JNI在Android系统中用得相当普遍,SDK中的Java接口API很多只是简单地通过JNI来调用底层的C/C++运行库从而为应用程序服务的。
这里,我们仍然是通过具体的例子来说明Binder机制在应用程序框架层中的Java接口,主要就是Service Manager、Server和Client这三个角色的实现了。通常,在应用程序中,我们都是把Server实现为Service的形式,并且通过IServiceManager.addService接口来把这个Service添加到Service Manager,Client也是通过IServiceManager.getService接口来获得Service接口,接着就可以使用这个Service提供的功能了,这个与运行时库的Binder接口是一致的。
前面我们学习Android硬件抽象层时,曾经在应用程序框架层中提供了一个硬件访问服务HelloService,这个Service运行在一个独立的进程中充当Server的角色,使用这个Service的Client运行在另一个进程中,它们之间就是通过Binder机制来通信的了。这里,我们就使用HelloService这个例子来分析Android系统进程间通信Binder机制在应用程序框架层的Java接口源代码。所以希望读者在阅读下面的内容之前,先了解一下前面在Ubuntu上为Android系统的Application Frameworks层增加硬件访问服务这篇文章。
这篇文章通过五个情景来学习Android系统进程间通信Binder机制在应用程序框架层的Java接口:1. 获取Service Manager的Java远程接口的过程;2. HelloService接口的定义;3. HelloService的启动过程;4. Client获取HelloService的Java远程接口的过程;5. Client通过HelloService的Java远程接口来使用HelloService提供的服务的过程。
一. 获取Service Manager的Java远程接口
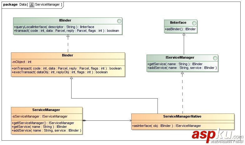
我们要获取的Service Manager的Java远程接口是一个ServiceManagerProxy对象的IServiceManager接口。我们现在就来看看ServiceManagerProxy类是长什么样子的:

这里可以看出,ServiceManagerProxy类实现了IServiceManager接口,IServiceManager提供了getService和addService两个成员函数来管理系统中的Service。从ServiceManagerProxy类的构造函数可以看出,它需要一个BinderProxy对象的IBinder接口来作为参数。因此,要获取Service Manager的Java远程接口ServiceManagerProxy,首先要有一个BinderProxy对象。下面将会看到这个BinderProxy对象是如何获得的。
再来看一下是通过什么路径来获取Service Manager的Java远程接口ServiceManagerProxy的。这个主角就是ServiceManager了,我们也先看一下ServiceManager是长什么样子的:

ServiceManager类有一个静态成员函数getIServiceManager,它的作用就是用来获取Service Manager的Java远程接口了,而这个函数又是通过ServiceManagerNative来获取Service Manager的Java远程接口的。
接下来,我们就看一下ServiceManager.getIServiceManager这个函数的实现,这个函数定义在frameworks/base/core/java/android/os/ServiceManager.java文件中:
public final class ServiceManager { ...... private static IServiceManager sServiceManager; ...... private static IServiceManager getIServiceManager() { if (sServiceManager != null) { return sServiceManager; } // Find the service manager sServiceManager = ServiceManagerNative.asInterface(BinderInternal.getContextObject()); return sServiceManager; } ...... } 如果其静态成员变量sServiceManager尚未创建,那么就调用ServiceManagerNative.asInterface函数来创建。在调用ServiceManagerNative.asInterface函数之前,首先要通过BinderInternal.getContextObject函数来获得一个BinderProxy对象。
我们来看一下BinderInternal.getContextObject的实现,这个函数定义在frameworks/base/core/java/com/android/internal/os/BinderInternal.java文件中:
public class BinderInternal { ...... /** * Return the global "context object" of the system. This is usually * an implementation of IServiceManager, which you can use to find * other services. */ public static final native IBinder getContextObject(); ...... } 这里可以看出,BinderInternal.getContextObject是一个JNI方法,它实现在frameworks/base/core/jni/android_util_Binder.cpp文件中:
static jobject android_os_BinderInternal_getContextObject(JNIEnv* env, jobject clazz) { sp<IBinder> b = ProcessState::self()->getContextObject(NULL); return javaObjectForIBinder(env, b); } 这里看到我们熟悉的ProcessState::self()->getContextObject函数,具体可以参考浅谈Android系统进程间通信(IPC)机制Binder中的Server和Client获得Service Manager接口之路一文。ProcessState::self()->getContextObject函数返回一个BpBinder对象,它的句柄值是0,即下面语句:
sp<IBinder> b = ProcessState::self()->getContextObject(NULL);
相当于是:
sp<IBinder> b = new BpBinder(0);
接着调用javaObjectForIBinder把这个BpBinder对象转换成一个BinderProxy对象:
jobject javaObjectForIBinder(JNIEnv* env, const sp<IBinder>& val) { if (val == NULL) return NULL; if (val->checkSubclass(&gBinderOffsets)) { // One of our own! jobject object = static_cast<JavaBBinder*>(val.get())->object(); //printf("objectForBinder %p: it's our own %p!/n", val.get(), object); return object; } // For the rest of the function we will hold this lock, to serialize // looking/creation of Java proxies for native Binder proxies. AutoMutex _l(mProxyLock); // Someone else's... do we know about it? jobject object = (jobject)val->findObject(&gBinderProxyOffsets); if (object != NULL) { jobject res = env->CallObjectMethod(object, gWeakReferenceOffsets.mGet); if (res != NULL) { LOGV("objectForBinder %p: found existing %p!/n", val.get(), res); return res; } LOGV("Proxy object %p of IBinder %p no longer in working set!!!", object, val.get()); android_atomic_dec(&gNumProxyRefs); val->detachObject(&gBinderProxyOffsets); env->DeleteGlobalRef(object); } object = env->NewObject(gBinderProxyOffsets.mClass, gBinderProxyOffsets.mConstructor); if (object != NULL) { LOGV("objectForBinder %p: created new %p!/n", val.get(), object); // The proxy holds a reference to the native object. env->SetIntField(object, gBinderProxyOffsets.mObject, (int)val.get()); val->incStrong(object); // The native object needs to hold a weak reference back to the // proxy, so we can retrieve the same proxy if it is still active. jobject refObject = env->NewGlobalRef( env->GetObjectField(object, gBinderProxyOffsets.mSelf)); val->attachObject(&gBinderProxyOffsets, refObject, jnienv_to_javavm(env), proxy_cleanup); // Note that a new object reference has been created. android_atomic_inc(&gNumProxyRefs); incRefsCreated(env); } return object; } 在介绍这个函数之前,先来看两个变量gBinderOffsets和gBinderProxyOffsets的定义。
先看gBinderOffsets的定义:
static struct bindernative_offsets_t { // Class state. jclass mClass; jmethodID mExecTransact; // Object state. jfieldID mObject; } gBinderOffsets; 简单来说,gBinderOffsets变量是用来记录上面第二个类图中的Binder类的相关信息的,它是在注册Binder类的JNI方法的int_register_android_os_Binder函数初始化的:
const char* const kBinderPathName = "android/os/Binder"; static int int_register_android_os_Binder(JNIEnv* env) { jclass clazz; clazz = env->FindClass(kBinderPathName); LOG_FATAL_IF(clazz == NULL, "Unable to find class android.os.Binder"); gBinderOffsets.mClass = (jclass) env->NewGlobalRef(clazz); gBinderOffsets.mExecTransact = env->GetMethodID(clazz, "execTransact", "(IIII)Z"); assert(gBinderOffsets.mExecTransact); gBinderOffsets.mObject = env->GetFieldID(clazz, "mObject", "I"); assert(gBinderOffsets.mObject); return AndroidRuntime::registerNativeMethods( env, kBinderPathName, gBinderMethods, NELEM(gBinderMethods)); } 再来看gBinderProxyOffsets的定义:
static struct binderproxy_offsets_t { // Class state. jclass mClass; jmethodID mConstructor; jmethodID mSendDeathNotice; // Object state. jfieldID mObject; jfieldID mSelf; } gBinderProxyOffsets; 简单来说,gBinderProxyOffsets是用来变量是用来记录上面第一个图中的BinderProxy类的相关信息的,它是在注册BinderProxy类的JNI方法的int_register_android_os_BinderProxy函数初始化的:
const char* const kBinderProxyPathName = "android/os/BinderProxy"; static int int_register_android_os_BinderProxy(JNIEnv* env) { jclass clazz; clazz = env->FindClass("java/lang/ref/WeakReference"); LOG_FATAL_IF(clazz == NULL, "Unable to find class java.lang.ref.WeakReference"); gWeakReferenceOffsets.mClass = (jclass) env->NewGlobalRef(clazz); gWeakReferenceOffsets.mGet = env->GetMethodID(clazz, "get", "()Ljava/lang/Object;"); assert(gWeakReferenceOffsets.mGet); clazz = env->FindClass("java/lang/Error"); LOG_FATAL_IF(clazz == NULL, "Unable to find class java.lang.Error"); gErrorOffsets.mClass = (jclass) env->NewGlobalRef(clazz); clazz = env->FindClass(kBinderProxyPathName); LOG_FATAL_IF(clazz == NULL, "Unable to find class android.os.BinderProxy"); gBinderProxyOffsets.mClass = (jclass) env->NewGlobalRef(clazz); gBinderProxyOffsets.mConstructor = env->GetMethodID(clazz, "<init>", "()V"); assert(gBinderProxyOffsets.mConstructor); gBinderProxyOffsets.mSendDeathNotice = env->GetStaticMethodID(clazz, "sendDeathNotice", "(Landroid/os/IBinder$DeathRecipient;)V"); assert(gBinderProxyOffsets.mSendDeathNotice); gBinderProxyOffsets.mObject = env->GetFieldID(clazz, "mObject", "I"); assert(gBinderProxyOffsets.mObject); gBinderProxyOffsets.mSelf = env->GetFieldID(clazz, "mSelf", "Ljava/lang/ref/WeakReference;"); assert(gBinderProxyOffsets.mSelf); return AndroidRuntime::registerNativeMethods( env, kBinderProxyPathName, gBinderProxyMethods, NELEM(gBinderProxyMethods)); } 回到前面的javaObjectForIBinder函数中,下面这段代码:
if (val->checkSubclass(&gBinderOffsets)) { // One of our own! jobject object = static_cast<JavaBBinder*>(val.get())->object(); //printf("objectForBinder %p: it's our own %p!/n", val.get(), object); return object; } 前面说过,这里传进来的参数是一个BpBinder的指针,而BpBinder::checkSubclass继承于父类IBinder::checkSubclass,它什么也不做就返回false。
于是函数继续往下执行:
jobject object = (jobject)val->findObject(&gBinderProxyOffsets);
由于这个BpBinder对象是第一创建,它里面什么对象也没有,因此,这里返回的object为NULL。
于是函数又继续往下执行:
object = env->NewObject(gBinderProxyOffsets.mClass, gBinderProxyOffsets.mConstructor);
这里,就创建了一个BinderProxy对象了。创建了之后,要把这个BpBinder对象和这个BinderProxy对象关联起来:
env->SetIntField(object, gBinderProxyOffsets.mObject, (int)val.get());
就是通过BinderProxy.mObject成员变量来关联的了,BinderProxy.mObject成员变量记录了这个BpBinder对象的地址。
接下去,还要把它放到BpBinder里面去,下次就要使用时,就可以在上一步调用BpBinder::findObj把它找回来了:
val->attachObject(&gBinderProxyOffsets, refObject,
jnienv_to_javavm(env), proxy_cleanup);
最后,就把这个BinderProxy返回到android_os_BinderInternal_getContextObject函数,最终返回到最开始的ServiceManager.getIServiceManager函数中来了,于是,我们就获得一个BinderProxy对象了。
回到ServiceManager.getIServiceManager中,从下面语句返回:
sServiceManager = ServiceManagerNative.asInterface(BinderInternal.getContextObject());
相当于是:
sServiceManager = ServiceManagerNative.asInterface(new BinderProxy());
接下去就是调用ServiceManagerNative.asInterface函数了,这个函数定义在frameworks/base/core/java/android/os/ServiceManagerNative.java文件中:
public abstract class ServiceManagerNative ...... { ...... static public IServiceManager asInterface(IBinder obj) { if (obj == null) { return null; } IServiceManager in = (IServiceManager)obj.queryLocalInterface(descriptor); if (in != null) { return in; } return new ServiceManagerProxy(obj); } ...... } 这里的参数obj是一个BinderProxy对象,它的queryLocalInterface函数返回null。因此,最终以这个BinderProxy对象为参数创建一个ServiceManagerProxy对象。
返回到ServiceManager.getIServiceManager中,从下面语句返回:
sServiceManager = ServiceManagerNative.asInterface(new BinderProxy());
就相当于是:
sServiceManager = new ServiceManagerProxy(new BinderProxy());
于是,我们的目标终于完成了。
总结一下,就是在Java层,我们拥有了一个Service Manager远程接口ServiceManagerProxy,而这个ServiceManagerProxy对象在JNI层有一个句柄值为0的BpBinder对象与之通过gBinderProxyOffsets关联起来。
这样获取Service Manager的Java远程接口的过程就完成了。
二. HelloService接口的定义
前面我们在学习Android系统的硬件抽象层(HAL)时,在在Ubuntu上为Android系统的Application Frameworks层增加硬件访问服务这篇文章中,我们编写了一个硬件服务HelloService,它的服务接口定义在frameworks/base/core/java/android/os/IHelloService.aidl文件中:
package android.os; interface IHelloService { void setVal(int val); int getVal(); } 这个服务接口很简单,只有两个函数,分别用来读写硬件寄存器。
注意,这是一个aidl文件,编译后会生成一个IHelloService.java。我们来看一下这个文件的内容隐藏着什么奥秘,可以这么神奇地支持进程间通信。
/* * This file is auto-generated. DO NOT MODIFY. * Original file: frameworks/base/core/java/android/os/IHelloService.aidl */ package android.os; public interface IHelloService extends android.os.IInterface { /** Local-side IPC implementation stub class. */ public static abstract class Stub extends android.os.Binder implements android.os.IHelloService { private static final java.lang.String DESCRIPTOR = "android.os.IHelloService"; /** Construct the stub at attach it to the interface. */ public Stub() { this.attachInterface(this, DESCRIPTOR); } /** * Cast an IBinder object into an android.os.IHelloService interface, * generating a proxy if needed. */ public static android.os.IHelloService asInterface(android.os.IBinder obj) { if ((obj==null)) { return null; } android.os.IInterface iin = (android.os.IInterface)obj.queryLocalInterface(DESCRIPTOR); if (((iin!=null)&&(iin instanceof android.os.IHelloService))) { return ((android.os.IHelloService)iin); } return new android.os.IHelloService.Stub.Proxy(obj); } public android.os.IBinder asBinder() { return this; } @Override public boolean onTransact(int code, android.os.Parcel data, android.os.Parcel reply, int flags) throws android.os.RemoteException { switch (code) { case INTERFACE_TRANSACTION: { reply.writeString(DESCRIPTOR); return true; } case TRANSACTION_setVal: { data.enforceInterface(DESCRIPTOR); int _arg0; _arg0 = data.readInt(); this.setVal(_arg0); reply.writeNoException(); return true; } case TRANSACTION_getVal: { data.enforceInterface(DESCRIPTOR); int _result = this.getVal(); reply.writeNoException(); reply.writeInt(_result); return true; } } return super.onTransact(code, data, reply, flags); } private static class Proxy implements android.os.IHelloService { private android.os.IBinder mRemote; Proxy(android.os.IBinder remote) { mRemote = remote; } public android.os.IBinder asBinder() { return mRemote; } public java.lang.String getInterfaceDescriptor() { return DESCRIPTOR; } public void setVal(int val) throws android.os.RemoteException { android.os.Parcel _data = android.os.Parcel.obtain(); android.os.Parcel _reply = android.os.Parcel.obtain(); try { _data.writeInterfaceToken(DESCRIPTOR); _data.writeInt(val); mRemote.transact(Stub.TRANSACTION_setVal, _data, _reply, 0); _reply.readException(); } finally { _reply.recycle(); _data.recycle(); } } public int getVal() throws android.os.RemoteException { android.os.Parcel _data = android.os.Parcel.obtain(); android.os.Parcel _reply = android.os.Parcel.obtain(); int _result; try { _data.writeInterfaceToken(DESCRIPTOR); mRemote.transact(Stub.TRANSACTION_getVal, _data, _reply, 0); _reply.readException(); _result = _reply.readInt(); } finally { _reply.recycle(); _data.recycle(); } return _result; } } static final int TRANSACTION_setVal = (android.os.IBinder.FIRST_CALL_TRANSACTION + 0); static final int TRANSACTION_getVal = (android.os.IBinder.FIRST_CALL_TRANSACTION + 1); } public void setVal(int val) throws android.os.RemoteException; public int getVal() throws android.os.RemoteException; } 这里我们可以看到IHelloService.aidl这个文件编译后的真面目,原来就是根据IHelloService接口的定义生成相应的Stub和Proxy类,这个就是我们熟悉的Binder机制的内容了,即实现这个HelloService的Server必须继续于这里的IHelloService.Stub类,而这个HelloService的远程接口就是这里的IHelloService.Stub.Proxy对象获得的IHelloService接口。接下来的内容,我们就可以看到IHelloService.Stub和IHelloService.Stub.Proxy是怎么创建或者使用的。
三. HelloService的启动过程
在讨论HelloService的启动过程之前,我们先来看一下实现HelloService接口的Server是怎么定义的。
回忆在Ubuntu上为Android系统的Application Frameworks层增加硬件访问服务一文,我们在frameworks/base/services/java/com/android/server目录下新增了一个HelloService.java文件:
package com.android.server; import android.content.Context; import android.os.IHelloService; import android.util.Slog; public class HelloService extends IHelloService.Stub { private static final String TAG = "HelloService"; HelloService() { init_native(); } public void setVal(int val) { setVal_native(val); } public int getVal() { return getVal_native(); } private static native boolean init_native(); private static native void setVal_native(int val); private static native int getVal_native(); } 这里,我们可以看到,HelloService继续了IHelloService.Stub类,它通过本地方法调用实现了getVal和setVal两个函数。我们不关心这两个函数的具体实现,有兴趣的读者可以参考在Ubuntu上为Android系统的Application Frameworks层增加硬件访问服务一文。
有了HelloService这个Server类后,下一步就是考虑怎么样把它启动起来了。在frameworks/base/services/java/com/android/server/SystemServer.java文件中,定义了SystemServer类。SystemServer对象是在系统启动的时候创建的,它被创建的时候会启动一个线程来创建HelloService,并且把它添加到Service Manager中去。
我们来看一下这部份的代码:
class ServerThread extends Thread { ...... @Override public void run() { ...... Looper.prepare(); ...... try { Slog.i(TAG, "Hello Service"); ServiceManager.addService("hello", new HelloService()); } catch (Throwable e) { Slog.e(TAG, "Failure starting Hello Service", e); } ...... Looper.loop(); ...... } } ...... public class SystemServer { ...... /** * This method is called from Zygote to initialize the system. This will cause the native * services (SurfaceFlinger, AudioFlinger, etc..) to be started. After that it will call back * up into init2() to start the Android services. */ native public static void init1(String[] args); ...... public static final void init2() { Slog.i(TAG, "Entered the Android system server!"); Thread thr = new ServerThread(); thr.setName("android.server.ServerThread"); thr.start(); } ...... } 这里,我们可以看到,在ServerThread.run函数中,执行了下面代码把HelloService添加到Service Manager中去。这里我们关注把HelloService添加到Service Manager中去的代码:
try { Slog.i(TAG, "Hello Service"); ServiceManager.addService("hello", new HelloService()); } catch (Throwable e) { Slog.e(TAG, "Failure starting Hello Service", e); } 通过调用ServiceManager.addService把一个HelloService实例添加到Service Manager中去。
我们先来看一下HelloService的创建过程:
new HelloService();
这个语句会调用HelloService类的构造函数,而HelloService类继承于IHelloService.Stub类,IHelloService.Stub类又继承了Binder类,因此,最后会调用Binder类的构造函数:
public class Binder implements IBinder { ...... private int mObject; ...... public Binder() { init(); ...... } private native final void init(); ...... } 这里调用了一个JNI方法init来初始化这个Binder对象,这个JNI方法定义在frameworks/base/core/jni/android_util_Binder.cpp文件中:
static void android_os_Binder_init(JNIEnv* env, jobject clazz) { JavaBBinderHolder* jbh = new JavaBBinderHolder(env, clazz); if (jbh == NULL) { jniThrowException(env, "java/lang/OutOfMemoryError", NULL); return; } LOGV("Java Binder %p: acquiring first ref on holder %p", clazz, jbh); jbh->incStrong(clazz); env->SetIntField(clazz, gBinderOffsets.mObject, (int)jbh); } 它实际上只做了一件事情,就是创建一个JavaBBinderHolder对象jbh,然后把这个对象的地址保存在上面的Binder类的mObject成员变量中,后面我们会用到。
回到ServerThread.run函数中,我们再来看一下ServiceManager.addService函数的实现:
public final class ServiceManager { ...... private static IServiceManager sServiceManager; ...... public static void addService(String name, IBinder service) { try { getIServiceManager().addService(name, service); } catch (RemoteException e) { Log.e(TAG, "error in addService", e); } } ...... } 这里的getIServiceManager函数我们在前面已经分析过了,它返回的是一个ServiceManagerProxy对象的IServiceManager接口。因此,我们进入到ServiceManagerProxy.addService中去看看:
class ServiceManagerProxy implements IServiceManager { public ServiceManagerProxy(IBinder remote) { mRemote = remote; } ...... public void addService(String name, IBinder service) throws RemoteException { Parcel data = Parcel.obtain(); Parcel reply = Parcel.obtain(); data.writeInterfaceToken(IServiceManager.descriptor); data.writeString(name); data.writeStrongBinder(service); mRemote.transact(ADD_SERVICE_TRANSACTION, data, reply, 0); reply.recycle(); data.recycle(); } ...... private IBinder mRemote; } 这里的Parcel类是用Java来实现的,它跟我们前面几篇文章介绍Binder机制时提到的用C++实现的Parcel类的作用是一样的,即用来在两个进程之间传递数据。
这里我们关注是如何把参数service写到data这个Parcel对象中去的:
data.writeStrongBinder(service);
我们来看看Parcel.writeStrongBinder函数的实现:
public final class Parcel { ...... /** * Write an object into the parcel at the current dataPosition(), * growing dataCapacity() if needed. */ public final native void writeStrongBinder(IBinder val); ...... } 这里的writeStrongBinder函数又是一个JNI方法,它定义在frameworks/base/core/jni/android_util_Binder.cpp文件中:
static void android_os_Parcel_writeStrongBinder(JNIEnv* env, jobject clazz, jobject object) { Parcel* parcel = parcelForJavaObject(env, clazz); if (parcel != NULL) { const status_t err = parcel->writeStrongBinder(ibinderForJavaObject(env, object)); if (err != NO_ERROR) { jniThrowException(env, "java/lang/OutOfMemoryError", NULL); } } } 这里的clazz参数是一个Java语言实现的Parcel对象,通过parcelForJavaObject把它转换成C++语言实现的Parcel对象。这个函数的实现我们就不看了,有兴趣的读者可以研究一下,这个函数也是实现在frameworks/base/core/jni/android_util_Binder.cpp这个文件中。
这里的object参数是一个Java语言实现的Binder对象,在调用C++语言实现的Parcel::writeStrongBinder把这个对象写入到parcel对象时,首先通过ibinderForJavaObject函数把这个Java语言实现的Binder对象转换为C++语言实现的JavaBBinderHolder对象:
sp<IBinder> ibinderForJavaObject(JNIEnv* env, jobject obj) { if (obj == NULL) return NULL; if (env->IsInstanceOf(obj, gBinderOffsets.mClass)) { JavaBBinderHolder* jbh = (JavaBBinderHolder*) env->GetIntField(obj, gBinderOffsets.mObject); return jbh != NULL ? jbh->get(env) : NULL; } if (env->IsInstanceOf(obj, gBinderProxyOffsets.mClass)) { return (IBinder*) env->GetIntField(obj, gBinderProxyOffsets.mObject); } LOGW("ibinderForJavaObject: %p is not a Binder object", obj); return NULL; } 我们知道,这里的obj参数是一个Binder类的实例,因此,这里会进入到第一个if语句中去。
在前面创建HelloService对象,曾经在调用到HelloService的父类Binder中,曾经在JNI层创建了一个JavaBBinderHolder对象,然后把这个对象的地址保存在Binder类的mObject成员变量中,因此,这里把obj对象的mObject成员变量强制转为JavaBBinderHolder对象。
到了这里,这个函数的功课还未完成,还剩下最后关键的一步:
return jbh != NULL ? jbh->get(env) : NULL;
这里就是jbh->get这个语句了。
在JavaBBinderHolder类中,有一个成员变量mBinder,它的类型为JavaBBinder,而JavaBBinder类继承于BBinder类。在前面学习Binder机制的C++语言实现时,我们在Android系统进程间通信(IPC)机制Binder中的Server启动过程源代码分析这篇文章中,曾经介绍过,IPCThreadState类负责与Binder驱动程序进行交互,它把从Binder驱动程序读出来的请求作简单的处理后,最后把这个请求扔给BBinder的onTransact函数来进一步处理。
这里,我们就是要把JavaBBinderHolder里面的JavaBBinder类型Binder实体添加到Service Manager中去,以便使得这个HelloService有Client来请求服务时,由Binder驱动程序来唤醒这个Server线程,进而调用这个JavaBBinder类型Binder实体的onTransact函数来进一步处理,这个函数我们在后面会继续介绍。
先来看一下JavaBBinderHolder::get函数的实现:
class JavaBBinderHolder : public RefBase { ...... JavaBBinderHolder(JNIEnv* env, jobject object) : mObject(object) { ...... } ...... sp<JavaBBinder> get(JNIEnv* env) { AutoMutex _l(mLock); sp<JavaBBinder> b = mBinder.promote(); if (b == NULL) { b = new JavaBBinder(env, mObject); mBinder = b; ...... } return b; } ...... jobject mObject; wp<JavaBBinder> mBinder; }; 这里是第一次调用get函数,因此,会创建一个JavaBBinder对象,并且保存在mBinder成员变量中。注意,这里的mObject就是上面创建的HelloService对象了,这是一个Java对象。这个HelloService对象最终也会保存在JavaBBinder对象的成员变量mObject中。
回到android_os_Parcel_writeStrongBinder函数中,下面这个语句:
const status_t err = parcel->writeStrongBinder(ibinderForJavaObject(env, object));
相当于是:
const status_t err = parcel->writeStrongBinder((JavaBBinderHodler*)(obj.mObject));
因此,这里的效果相当于是写入了一个JavaBBinder类型的Binder实体到parcel中去。这与我们前面介绍的Binder机制的C++实现是一致的。
接着,再回到ServiceManagerProxy.addService这个函数中,最后它通过其成员变量mRemote来执行进程间通信操作。前面我们在介绍如何获取Service Manager远程接口时提到,这里的mRemote成员变量实际上是一个BinderProxy对象,因此,我们再来看看BinderProxy.transact函数的实现:
final class BinderProxy implements IBinder { ...... public native boolean transact(int code, Parcel data, Parcel reply, int flags) throws RemoteException; ...... } 这里的transact成员函数又是一个JNI方法,它定义在frameworks/base/core/jni/android_util_Binder.cpp文件中:
static jboolean android_os_BinderProxy_transact(JNIEnv* env, jobject obj, jint code, jobject dataObj, jobject replyObj, jint flags) { ...... Parcel* data = parcelForJavaObject(env, dataObj); if (data == NULL) { return JNI_FALSE; } Parcel* reply = parcelForJavaObject(env, replyObj); if (reply == NULL && replyObj != NULL) { return JNI_FALSE; } IBinder* target = (IBinder*) env->GetIntField(obj, gBinderProxyOffsets.mObject); if (target == NULL) { jniThrowException(env, "java/lang/IllegalStateException", "Binder has been finalized!"); return JNI_FALSE; } ...... status_t err = target->transact(code, *data, reply, flags); ...... if (err == NO_ERROR) { return JNI_TRUE; } else if (err == UNKNOWN_TRANSACTION) { return JNI_FALSE; } signalExceptionForError(env, obj, err); return JNI_FALSE; } 这里传进来的参数dataObj和replyObj是一个Java接口实现的Parcel类,由于这里是JNI层,需要把它转换为C++实现的Parcel类,它们就是通过我们前面说的parcelForJavaObject函数进行转换的。
前面我们在分析如何获取Service Manager远程接口时,曾经说到,在JNI层中,创建了一个BpBinder对象,它的句柄值为0,它的地址保存在gBinderProxyOffsets.mObject中,因此,这里通过下面语句得到这个BpBinder对象的IBinder接口:
IBinder* target = (IBinder*)
env->GetIntField(obj, gBinderProxyOffsets.mObject);
有了这个IBinder接口后,就和我们前面几篇文章介绍Binder机制的C/C++实现一致了。
最后,通过BpBinder::transact函数进入到Binder驱动程序,然后Binder驱动程序唤醒Service Manager响应这个ADD_SERVICE_TRANSACTION请求:
status_t err = target->transact(code, *data, reply, flags);
具体可以参考Android系统进程间通信(IPC)机制Binder中的Server启动过程源代码分析一文。需要注意的是,这里的data包含了一个JavaBBinderHolder类型的Binder实体对象,它就代表了我们上面创建的HelloService。Service Manager收到这个ADD_SERVICE_TRANSACTION请求时,就会把这个Binder实体纳入到自己内部进行管理。
这样,实现HelloService的Server的启动过程就完成了。
四. Client获取HelloService的Java远程接口的过程
前面我们在学习Android系统硬件抽象层(HAL)时,在在Ubuntu上为Android系统内置Java应用程序测试Application Frameworks层的硬件服务这篇文章中,我们创建了一个应用程序,这个应用程序作为一个Client角色,借助Service Manager这个Java远程接口来获得HelloService的远程接口,进而调用HelloService提供的服务。
我们看看它是如何借助Service Manager这个Java远程接口来获得HelloService的远程接口的。在Hello这个Activity的onCreate函数,通过IServiceManager.getService函数来获得HelloService的远程接口:
public class Hello extends Activity implements OnClickListener { ...... private IHelloService helloService = null; ...... @Override public void onCreate(Bundle savedInstanceState) { helloService = IHelloService.Stub.asInterface( ServiceManager.getService("hello")); } ...... } 我们先来看ServiceManager.getService的实现。前面我们说过,这里实际上是调用了ServiceManagerProxy.getService函数:
class ServiceManagerProxy implements IServiceManager { public ServiceManagerProxy(IBinder remote) { mRemote = remote; } ...... public IBinder getService(String name) throws RemoteException { Parcel data = Parcel.obtain(); Parcel reply = Parcel.obtain(); data.writeInterfaceToken(IServiceManager.descriptor); data.writeString(name); mRemote.transact(GET_SERVICE_TRANSACTION, data, reply, 0); IBinder binder = reply.readStrongBinder(); reply.recycle(); data.recycle(); return binder; } ...... private IBinder mRemote; } 最终通过mRemote.transact来执行实际操作。我们在前面已经介绍过了,这里的mRemote实际上是一个BinderProxy对象,它的transact成员函数是一个JNI方法,实现在frameworks/base/core/jni/android_util_Binder.cpp文件中的android_os_BinderProxy_transact函数中。
这个函数前面我们已经看到了,这里就不再列出来了。不过,当这个函数从:
status_t err = target->transact(code, *data, reply, flags);
这里的reply变量里面就包括了一个HelloService的引用了。注意,这里的reply变量就是我们在ServiceManagerProxy.getService函数里面传进来的参数reply,它是一个Parcel对象。
回到ServiceManagerProxy.getService函数中,从下面语句返回:
mRemote.transact(GET_SERVICE_TRANSACTION, data, reply, 0);
接着,就通过下面语句将这个HelloService的引用读出来:
IBinder binder = reply.readStrongBinder();
我们看看Parcel.readStrongBinder的实现:
public final class Parcel { ...... /** * Read an object from the parcel at the current dataPosition(). */ public final native IBinder readStrongBinder(); ...... } 它也是一个JNI方法,实现在frameworks/base/core/jni/android_util_Binder.cpp文件中:
static jobject android_os_Parcel_readStrongBinder(JNIEnv* env, jobject clazz) { Parcel* parcel = parcelForJavaObject(env, clazz); if (parcel != NULL) { return javaObjectForIBinder(env, parcel->readStrongBinder()); } return NULL; } 这里首先把Java语言实现的Parcel对象class转换成C++语言实现的Parcel对象parcel,接着,通过parcel->readStrongBinder函数来获得一个Binder引用。
我们在前面学习Binder机制时,在Android系统进程间通信(IPC)机制Binder中的Client获得Server远程接口过程源代码分析这篇文章中,曾经分析过这个函数,它最终返回来的是一个BpBinder对象,因此,下面的语句:
return javaObjectForIBinder(env, parcel->readStrongBinder());
就相当于是:
return javaObjectForIBinder(env, new BpBinder(handle));
这里的handle就是HelloService这个Binder实体在Client进程中的句柄了,它是由Binder驱动程序设置的,上层不用关心它的值具体是多少。至于javaObjectForIBinder这个函数,我们前面介绍如何获取Service Manager的Java远程接口时已经有详细介绍,这里就不累述了,它的作用就是创建一个BinderProxy对象,并且把刚才获得的BpBinder对象的地址保存在这个BinderProxy对象的mObject成员变量中。
最后返回到Hello.onCreate函数中,从下面语句返回:
helloService = IHelloService.Stub.asInterface( ServiceManager.getService("hello"));
就相当于是:
helloService = IHelloService.Stub.asInterface(new BinderProxy()));
回忆一下前面介绍IHelloService接口的定义时,IHelloService.Stub.asInterface是这样定义的:
public interface IHelloService extends android.os.IInterface { /** Local-side IPC implementation stub class. */ public static abstract class Stub extends android.os.Binder implements android.os.IHelloService { ...... public static android.os.IHelloService asInterface(android.os.IBinder obj) { if ((obj==null)) { return null; } android.os.IInterface iin = (android.os.IInterface)obj.queryLocalInterface(DESCRIPTOR); if (((iin!=null)&&(iin instanceof android.os.IHelloService))) { return ((android.os.IHelloService)iin); } return new android.os.IHelloService.Stub.Proxy(obj); } ...... } } 这里的obj是一个BinderProxy对象,它的queryLocalInterface返回null,于是调用下面语句获得HelloService的远程接口:
return new android.os.IHelloService.Stub.Proxy(obj);
相当于是:
return new android.os.IHelloService.Stub.Proxy(new BinderProxy());
这样,我们就获得了HelloService的远程接口了,它实质上是一个实现了IHelloService接口的IHelloService.Stub.Proxy对象。
五. Client通过HelloService的Java远程接口来使用HelloService提供的服务的过程
上面介绍的Hello这个Activity获得了HelloService的远程接口后,就可以使用它的服务了。
我们以使用IHelloService.getVal函数为例详细说明。在Hello::onClick函数中调用了IHelloService.getVal函数:
public class Hello extends Activity implements OnClickListener { ...... @Override public void onClick(View v) { if(v.equals(readButton)) { int val = helloService.getVal(); ...... } else if(v.equals(writeButton)) { ...... } else if(v.equals(clearButton)) { ...... } } ...... } 通知前面的分析,我们知道,这里的helloService接口实际上是一个IHelloService.Stub.Proxy对象,因此,我们进入到IHelloService.Stub.Proxy类的getVal函数中:
public interface IHelloService extends android.os.IInterface { /** Local-side IPC implementation stub class. */ public static abstract class Stub extends android.os.Binder implements android.os.IHelloService { ...... private static class Proxy implements android.os.IHelloService { private android.os.IBinder mRemote; ...... public int getVal() throws android.os.RemoteException { android.os.Parcel _data = android.os.Parcel.obtain(); android.os.Parcel _reply = android.os.Parcel.obtain(); int _result; try { _data.writeInterfaceToken(DESCRIPTOR); mRemote.transact(Stub.TRANSACTION_getVal, _data, _reply, 0); _reply.readException(); _result = _reply.readInt(); } finally { _reply.recycle(); _data.recycle(); } return _result; } } ...... static final int TRANSACTION_getVal = (android.os.IBinder.FIRST_CALL_TRANSACTION + 1); } ...... } 这里我们可以看出,实际上是通过mRemote.transact来请求HelloService执行TRANSACTION_getVal操作。这里的mRemote是一个BinderProxy对象,这是我们在前面获取HelloService的Java远程接口的过程中创建的。
BinderProxy.transact函数是一个JNI方法,我们在前面已经介绍过了,这里不再累述。最过调用到Binder驱动程序,Binder驱动程序唤醒HelloService这个Server。前面我们在介绍HelloService的启动过程时,曾经提到,HelloService这个Server线程被唤醒之后,就会调用JavaBBinder类的onTransact函数:
class JavaBBinder : public BBinder { JavaBBinder(JNIEnv* env, jobject object) : mVM(jnienv_to_javavm(env)), mObject(env->NewGlobalRef(object)) { ...... } ...... virtual status_t onTransact( uint32_t code, const Parcel& data, Parcel* reply, uint32_t flags = 0) { JNIEnv* env = javavm_to_jnienv(mVM); ...... jboolean res = env->CallBooleanMethod(mObject, gBinderOffsets.mExecTransact, code, (int32_t)&data, (int32_t)reply, flags); ...... return res != JNI_FALSE ? NO_ERROR : UNKNOWN_TRANSACTION; } ...... JavaVM* const mVM; jobject const mObject; }; 前面我们在介绍HelloService的启动过程时,曾经介绍过,JavaBBinder类里面的成员变量mObject就是HelloService类的一个实例对象了。因此,这里通过语句:
jboolean res = env->CallBooleanMethod(mObject, gBinderOffsets.mExecTransact,
code, (int32_t)&data, (int32_t)reply, flags);
就调用了HelloService.execTransact函数,而HelloService.execTransact函数继承了Binder类的execTransact函数:
public class Binder implements IBinder { ...... // Entry point from android_util_Binder.cpp's onTransact private boolean execTransact(int code, int dataObj, int replyObj, int flags) { Parcel data = Parcel.obtain(dataObj); Parcel reply = Parcel.obtain(replyObj); // theoretically, we should call transact, which will call onTransact, // but all that does is rewind it, and we just got these from an IPC, // so we'll just call it directly. boolean res; try { res = onTransact(code, data, reply, flags); } catch (RemoteException e) { reply.writeException(e); res = true; } catch (RuntimeException e) { reply.writeException(e); res = true; } catch (OutOfMemoryError e) { RuntimeException re = new RuntimeException("Out of memory", e); reply.writeException(re); res = true; } reply.recycle(); data.recycle(); return res; } } 这里又调用了onTransact函数来作进一步处理。由于HelloService类继承了IHelloService.Stub类,而IHelloService.Stub类实现了onTransact函数,HelloService类没有实现,因此,最终调用了IHelloService.Stub.onTransact函数:
public interface IHelloService extends android.os.IInterface { /** Local-side IPC implementation stub class. */ public static abstract class Stub extends android.os.Binder implements android.os.IHelloService { ...... @Override public boolean onTransact(int code, android.os.Parcel data, android.os.Parcel reply, int flags) throws android.os.RemoteException { switch (code) { ...... case TRANSACTION_getVal: { data.enforceInterface(DESCRIPTOR); int _result = this.getVal(); reply.writeNoException(); reply.writeInt(_result); return true; } } return super.onTransact(code, data, reply, flags); } ...... } } 函数最终又调用了HelloService.getVal函数:
public class HelloService extends IHelloService.Stub { ...... public int getVal() { return getVal_native(); } ...... private static native int getVal_native(); } 最终,经过层层返回,就回到IHelloService.Stub.Proxy.getVal函数中来了,从下面语句返回:
mRemote.transact(Stub.TRANSACTION_getVal, _data, _reply, 0);
并将结果读出来:
_result = _reply.readInt();
最后将这个结果返回到Hello.onClick函数中。
这样,Client通过HelloService的Java远程接口来使用HelloService提供的服务的过程就介绍完了。
至此,Android系统进程间通信Binder机制在应用程序框架层的Java接口源代码分析也完成了,整个Binder机制的学习就结束了。
重新学习Android系统进程间通信Binder机制,请回到Android进程间通信(IPC)机制Binder简要介绍和学习计划一文。
以上就是Android 系统进程通信Binder 机制Java接口的源码分析,谢谢大家对本站的支持,后续继续补充相关知识!
新闻热点
疑难解答